Java面向容错编程之重试机制 - 阿里技术
阿里妹导读
容错编程是一种重要的编程思想,它能够提高应用程序的可靠性和稳定性,同时提高代码的健壮性。本文总结了一些作者在面对服务失败时如何进行优雅重试,比如aop、cglib等同时对重试工具组件的源码和注意事项进行总结分析。
容错编程是一种旨在确保应用程序的可靠性和稳定性的编程思想,它采取以下措施:
1.异常处理:通过捕获和处理异常来避免应用程序崩溃。
2.错误处理:通过检查错误代码并采取适当的措施,如重试或回滚,来处理错误。
3.重试机制:在出现错误时,尝试重新执行代码块,直到成功或达到最大尝试次数。
4.备份机制:在主要系统出现故障时,切换到备用系统以保持应用程序的正常运行。
5.日志记录:记录错误和异常信息以便后续排查问题。
容错编程是一种重要的编程思想,它能够提高应用程序的可靠性和稳定性,同时提高代码的健壮性。
一、为什么需要重试
在做业务技术时,设计具备可复用、可扩展、可编排的系统架构至关重要,它直接决定着业务需求迭代的效率。但同时业务技术人员也应具备悲观思维:在分布式环境下因单点问题导致的HSF服务瞬时抖动并不少见,比如系统瞬时抖动、单点故障、服务超时、服务异常、中间件抖动、网络超时、配置错误等等各种软硬件问题。如果直接忽略掉这些异常则会降低服务的健壮性,严重时会影响用户体验、引起用户投诉,甚至导致系统故障。因此在做方案设计和技术实现时要充分考虑各种失败场景,针对性地做防御性编程。
我们在调用第三方接口时,经常会遇到失败的情况,针对这些情况,我们通常会处理失败重试和失败落库逻辑。然而,重试并不是适用于所有场景的,例如参数校验不合法、读写操作是否适合重试,数据是否幂等。远程调用超时或网络突然中断则可以进行重试。我们可以设置多次重试来提高调用成功的概率。为了方便后续排查问题和统计失败率,我们也可以将失败次数和是否成功记录落库,便于统计和定时任务兜底重试。
培训研发组在大本营、培训业务、本地e站等多业务对各种失败场景做了充分演练,并对其中一些核心流程做了各种形式的失败重试处理,比如骑手考试提交、同步数据到洞察平台、获取量子平台圈人标签等。本文总结了一些我们在面对服务失败时如何进行优雅重试,比如aop、cglib等同时对重试工具组件的源码和注意事项进行总结分析。
二、如何重试
2.1 简单重试方法
测试demo
@Test
public Integer sampleRetry(int code) {
System.out.println("sampleRetry,时间:" + LocalTime.now());
int times = 0;
while (times = MAX_TIMES) {
//记录落库,后续定时任务兜底重试
//do something record...
throw new RuntimeException(e);
}
}
}
System.out.println("sampleRetry,返回!");
return null;
}
2.2 动态代理模式版本
在某些情况下,一个对象不适合或不能直接引用另一个对象,这时我们可以使用代理对象来起到中介作用,它可以在客户端和目标对象之间进行通信。使用代理对象的好处在于,它兼容性比较好,每个重试方法都可以调用。
使用方式
public class DynamicProxyTest implements InvocationHandler {
private final Object subject;
public DynamicProxy(Object subject) {
this.subject = subject;
}
/**
* 获取动态代理
*
* @param realSubject 代理对象
*/
public static Object getProxy(Object realSubject) {
// 我们要代理哪个真实对象,就将该对象传进去,最后是通过该真实对象来调用其方法的
InvocationHandler handler = new DynamicProxy(realSubject);
return Proxy.newProxyInstance(handler.getClass().getClassLoader(),
realSubject.getClass().getInterfaces(), handler);
}
@Override
public Object invoke(Object proxy, Method method, Object[] args) throws Throwable {
int times = 0;
while (times = MAX_TIMES) {
//记录落库,后续定时任务兜底重试
//do something record...
throw new RuntimeException(e);
}
}
}
return null;
}
}
测试demo
@Test
public Integer V2Retry(int code) {
RetryableTestServiceImpl realService = new RetryableTestServiceImpl();
RetryableTesterviceImpl proxyService = (RetryableTestServiceImpl) DynamicProxyTest.getProxy(realService);
proxyService.retryableTest(code);
}
2.3 字节码技术 生成代理重试
CGLIB 是一种代码生成库,它能够扩展 Java 类并在运行时实现接口。它具有功能强大、高性能和高质量的特点。使用 CGLIB 可以生成子类来代理目标对象,从而在不改变原始类的情况下,实现对其进行扩展和增强。这种技术被广泛应用于 AOP 框架、ORM 框架、缓存框架以及其他许多 Java 应用程序中。CGLIB 通过生成字节码来创建代理类,具有较高的性能。
使用方式
public class CglibProxyTest implements MethodInterceptor {
@Override
public Object intercept(Object o, Method method, Object[] objects, MethodProxy methodProxy) throws Throwable {
int times = 0;
while (times = MAX_TIMES) {
throw new RuntimeException(e);
}
}
}
return null;
}
/**
* 获取代理类
* @param clazz 类信息
* @return 代理类结果
*/
public Object getProxy(Class clazz){
Enhancer enhancer = new Enhancer();
//目标对象类
enhancer.setSuperclass(clazz);
enhancer.setCallback(this);
//通过字节码技术创建目标对象类的子类实例作为代理
return enhancer.create();
}
}
测试demo
@Test
public Integer CglibRetry(int code) {
RetryableTestServiceImpl proxyService = (RetryableTestServiceImpl) new CglibProxyTest().getProxy(RetryableTestServiceImpl.class);
proxyService.retryableTest(code);
}
2.4 HSF调用超时重试
在我们日常开发中,调用第三方 HSF服务时出现瞬时抖动是很常见的。为了降低调用超时对业务造成的影响,我们可以根据业务特性和下游服务特性,使用 HSF 同步重试的方式。如果使用的框架没有特别设置,HSF 接口超时默认不会进行自动重试。在注解 @HSFConsumer 中,有一个参数 retries,通过它可以设置失败重试的次数。默认情况下,这个参数的值默认是0。
@HSFConsumer(serviceVersion = "1.0.0", serviceGroup = "hsf",clientTimeout = 2000, methodSpecials = {
@ConsumerMethodSpecial(methodName = "methodA", clientTimeout = "100", retries = "2"),
@ConsumerMethodSpecial(methodName = "methodB", clientTimeout = "200", retries = "1")})
private XxxHSFService xxxHSFServiceConsumer;
HSFConsumer超时重试原理
一次HSF的服务调用过程示意图:
HSF 超时重试发生在AsyncToSyncInvocationHandler # invokeType(.): 如果配置的retries参数大于0则使用retry()方法进行重试,且重试只发生在TimeoutException异常的情况下。
源码分析
private RPCResult invokeType(Invocation invocation, InvocationHandler invocationHandler) throws Throwable {
final ConsumerMethodModel consumerMethodModel = invocation.getClientInvocationContext().getMethodModel();
String methodName = consumerMethodModel.getMethodName(invocation.getHsfRequest());
final InvokeMode invokeType = getInvokeType(consumerMethodModel.getMetadata(), methodName);
invocation.setInvokeType(invokeType);
ListenableFuture<rpcresult> future = invocationHandler.invoke(invocation);
if (InvokeMode.SYNC == invokeType) {
if (invocation.getBroadcastFutures() != null && invocation.getBroadcastFutures().size() > 1) {
//broadcast
return broadcast(invocation, future);
} else if (consumerMethodModel.getExecuteTimes() > 1) {
//retry
return retry(invocation, invocationHandler, future, consumerMethodModel.getExecuteTimes());
} else {
//normal
return getRPCResult(invocation, future);
}
} else {
// pseudo response, should be ignored
HSFRequest request = invocation.getHsfRequest();
Object appResponse = null;
if (request.getReturnClass() != null) {
appResponse = ReflectUtils.defaultReturn(request.getReturnClass());
}
HSFResponse hsfResponse = new HSFResponse();
hsfResponse.setAppResponse(appResponse);
RPCResult rpcResult = new RPCResult();
rpcResult.setHsfResponse(hsfResponse);
return rpcResult;
}
}
```
从上面这段代码可以看出,retry 重试只有发生在同步调用当中。消费者方法的元数据的执行次数大于1(consumerMethodModel.getExecuteTimes() > 1)时会走到retry方法去尝试重试:
```java
private RPCResult retry(Invocation invocation, InvocationHandler invocationHandler,
ListenableFuture future, int executeTimes) throws Throwable {
int retryTime = 0;
while (true) {
retryTime++;
if (retryTime > 1) {
future = invocationHandler.invoke(invocation);
}
int timeout = -1;
try {
timeout = (int) invocation.getInvokerContext().getTimeout();
RPCResult rpcResult = future.get(timeout, TimeUnit.MILLISECONDS);
return rpcResult;
} catch (ExecutionException e) {
throw new HSFTimeOutException(getErrorLog(e.getMessage()), e);
} catch (TimeoutException e) {
//retry only when timeout
if (retryTime
HSFConsumer超时重试原理利用的是简单的while循环+ try-catch
缺陷:
1、只有方法被同步调用时候才会发生重试。
2、只有hsf接口出现TimeoutException才会调用重试方法。
3、如果为某个 HSFConsumer 中的 method 设置了 retries 参数,当方法返回时出现超时异常,HSF SDK 会自动重试。重试实现的方式是一个 while+ try-catch循环。所以,如果自动重试的接口变得缓慢,而且重试次数设置得过大,会导致 RT 变长,极端情况下还可能导致 HSF 线程池被打满。因此,HSF 的自动重试特性是一个基础、简单的能力,不推荐大面积使用。
2.5 Spring Retry
Spring Retry 是 Spring 系列中的一个子项目,它提供了声明式的重试支持,可以帮助我们以标准化的方式处理任何特定操作的重试。这个框架非常适合于需要进行重试的业务场景,比如网络请求、数据库访问等。使用 Spring Retry,我们可以使用注解来设置重试策略,而不需要编写冗长的代码。所有的配置都是基于注解的,这使得使用 Spring Retry 变得非常简单和直观。
POM依赖
org.springframework.retry
spring-retry
org.springframework
spring-aspects
启用@Retryable
引入spring-retry jar包后在spring boot的启动类上打上@EnableRetry注解。
@EnableRetry
@SpringBootApplication(scanBasePackages = {"me.ele.camp"},excludeName = {"me.ele.oc.orm.OcOrmAutoConfiguraion"})
@ImportResource({"classpath*:sentinel-tracer.xml"})
public class Application {
public static void main(String[] args) {
System.setProperty("APPID","alsc-info-local-camp");
System.setProperty("project.name","alsc-info-local-camp");
}
service实现类添加@Retryable注解
@Override
@Retryable(value = BizException.class, maxAttempts = 6)
public Integer retryableTest(Integer code) {
System.out.println("retryableTest,时间:" + LocalTime.now());
if (code == 0) {
throw new BizException("异常", "异常");
}
BaseResponse
可以看到代码里面,实现方法上面加上了注解 @Retryable,@Retryable有以下参数可以配置:
| value | 抛出指定异常才会重试; |
|---|---|
| include | 和value一样,默认为空,当exclude也为空时,默认所有异常; |
| exclude | 指定不处理的异常; |
| maxAttempts | 最大重试次数,默认3次; |
| backoff | 重试等待策略,默认使用@Backoff,@Backoff的value默认为1000(单位毫秒); |
| multiplier | 指定延迟倍数)默认为0,表示固定暂停1秒后进行重试,如果把multiplier设置为1.5,则第一次重试为2秒,第二次为3秒,第三次为4.5秒; |
Spring-Retry还提供了@Recover注解,用于@Retryable重试失败后处理方法。如果不需要回调方法,可以直接不写回调方法,那么实现的效果是,重试次数完了后,如果还是没成功没符合业务判断,就抛出异常。可以看到传参里面写的是 BizException e,这个是作为回调的接头暗号(重试次数用完了,还是失败,我们抛出这个BizException e通知触发这个回调方法)。
注意事项:
- @Recover注解来开启重试失败后调用的方法,此注解注释的方法参数一定要是@Retryable抛出的异常,否则无法识别。
- @Recover标注的方法的返回值必须与@Retryable标注的方法一致。
- 该回调方法与重试方法写在同一个实现类里面。
- 由于是基于AOP实现,所以不支持类里自调用方法。
- 方法内不能使用try catch,只能往外抛异常,而且异常必须是Throwable类型的。
原理
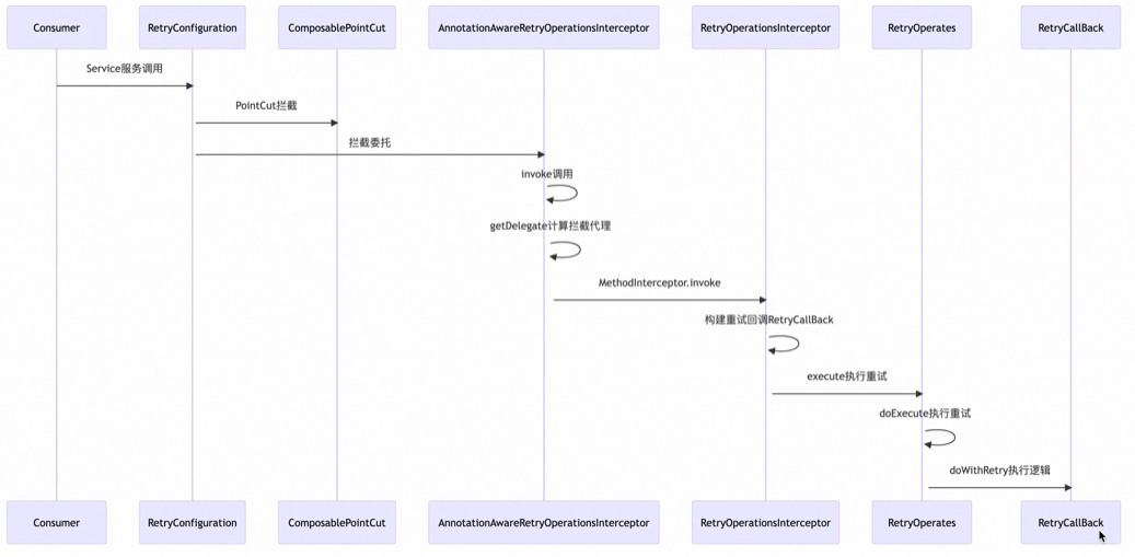
Spring-retyr调用时序图 :
Spring Retry 的基本原理是通过 @EnableRetry 注解引入 AOP 能力。在 Spring 容器启动时,会扫描所有带有 @Retryable 和 @CircuitBreaker(熔断器)注解的方法,并为其生成 PointCut 和 Advice。当发生方法调用时,Spring 会委托拦截器 RetryOperationsInterceptor 进行调用,拦截器内部实现了失败退避重试和降级恢复方法。这种设计模式使得重试逻辑的实现非常简单易懂,并且能够充分利用 Spring 框架提供的 AOP 能力,从而实现高效而优雅的重试机制。
缺陷
尽管 Spring Retry 工具能够优雅地实现重试,但它仍然存在两个不太友好的设计:
首先,重试实体被限定为 Throwable 子类,这意味着重试针对的是可捕获的功能异常,但实际上我们可能希望依赖某个数据对象实体作为重试实体,但是 Spring Retry 框架必须强制将其转换为 Throwable 子类。
其次,重试根源的断言对象使用的是 doWithRetry 的 Exception 异常实例,这不符合正常内部断言的返回设计。
Spring Retry 建议使用注解来对方法进行重试,重试逻辑是同步执行的。重试的“失败”是指 Throwable 异常,如果你要通过返回值的某个状态来判断是否需要重试,则可能需要自己判断返回值并手动抛出异常。
2.6 Guava Retrying
Guava Retrying 是基于 Google 的核心类库 Guava 的重试机制实现的一个库,它提供了一种通用方法,可以使用 Guava 谓词匹配增强的特定停止、重试和异常处理功能来重试任意 Java 代码。这个库支持多种重试策略,比如指定重试次数、指定重试时间间隔等。此外,它还支持谓词匹配来确定是否应该重试,以及在重试时应该做些什么。Guava Retrying 的最大特点是它能够灵活地与其他 Guava 类库集成,这使得它非常易于使用。
POM依赖
com.github.rholder
guava-retrying
2.0.0
测试demo
public static void main(String[] args) {
Callable callable = new Callable() {
@Override
public Boolean call() throws Exception {
// do something useful here
log.info("call...");
throw new RuntimeException();
}
};
Retryer retryer = RetryerBuilder.newBuilder()
//retryIf 重试条件
.retryIfException()
.retryIfRuntimeException()
.retryIfExceptionOfType(Exception.class)
.retryIfException(Predicates.equalTo(new Exception()))
.retryIfResult(Predicates.equalTo(false))
//等待策略:每次请求间隔1s
.withWaitStrategy(WaitStrategies.fixedWait(1, TimeUnit.SECONDS))
//停止策略 : 尝试请求6次
.withStopStrategy(StopStrategies.stopAfterAttempt(6))
//时间限制 : 某次请求不得超过2s
.withAttemptTimeLimiter(
AttemptTimeLimiters.fixedTimeLimit(2, TimeUnit.SECONDS))
//注册一个自定义监听器(可以实现失败后的兜底方法)
.withRetryListener(new MyRetryListener()).build();
try {
retryer.call(callable);
} catch (Exception ee) {
ee.printStackTrace();
}
}
当发生重试之后,假如我们需要做一些额外的处理动作,比如发个告警邮件啥的,那么可以使用RetryListener。每次重试之后,guava-retrying会自动回调我们注册的监听。可以注册多个RetryListener,会按照注册顺序依次调用。
public class MyRetryListener implements RetryListener {
@Override
public void onRetry(Attempt attempt) {
// 第几次重试
System.out.print("[retry]time=" + attempt.getAttemptNumber());
// 距离第一次重试的延迟
System.out.print(",delay=" + attempt.getDelaySinceFirstAttempt());
// 重试结果: 是异常终止, 还是正常返回
System.out.print(",hasException=" + attempt.hasException());
System.out.print(",hasResult=" + attempt.hasResult());
// 是什么原因导致异常
if (attempt.hasException()) {
System.out.print(",causeBy=" + attempt.getExceptionCause().toString());
// do something useful here
} else {
// 正常返回时的结果
System.out.print(",result=" + attempt.getResult());
}
System.out.println();
}
}
RetryerBuilder是一个factory创建者,可以定制设置重试源且可以支持多个重试源,可以配置重试次数或重试超时时间,以及可以配置等待时间间隔,创建重试者Retryer实例。
RetryerBuilder的重试源支持Exception异常对象 和自定义断言对象,通过retryIfException 和retryIfResult设置,同时支持多个且能兼容。
- retryIfException,抛出runtime异常、checked异常时都会重试,但是抛出error不会重试。
- retryIfRuntimeException只会在抛runtime异常的时候才重试,checked异常和error都不重试。
- retryIfExceptionOfType允许我们只在发生特定异常的时候才重试,比如NullPointerException和IllegalStateException都属于runtime异常,也包括自定义的error。
- retryIfResult可以指定你的Callable方法在返回值的时候进行重试。
StopStrategy:停止重试策略,提供以下方式:
| StopAfterDelayStrategy | 设定一个最长允许的执行时间;比如设定最长执行10s,无论任务执行次数,只要重试的时候超出了最长时间,则任务终止,并返回重试异常 |
|---|---|
| NeverStopStrategy | 用于需要一直轮训知道返回期望结果的情况。 |
| StopAfterAttemptStrategy | 设定最大重试次数,如果超出最大重试次数则停止重试,并返回重试异常。 |
| WaitStrategy | 等待时长策略(控制时间间隔) |
| FixedWaitStrategy | 固定等待时长策略。 |
| RandomWaitStrategy | 随机等待时长策略(可以提供一个最小和最大时长,等待时长为其区间随机值)。 |
| IncrementingWaitStrategy | 递增等待时长策略(提供一个初始值和步长,等待时间随重试次数增加而增加)。 |
| ExponentialWaitStrategy | 指数等待时长策略 |
| FibonacciWaitStrategy | 等待时长策略 |
| ExceptionWaitStrategy | 异常时长等待策略 |
| CompositeWaitStrategy | 复合时长等待策略 |
优势
Guava Retryer 工具与 Spring Retry 类似,都是通过定义重试者角色来包装正常逻辑重试。然而,Guava Retryer 在策略定义方面更优秀。它不仅支持设置重试次数和重试频度控制,还能够兼容多个异常或自定义实体对象的重试源定义,从而提供更多的灵活性。这使得 Guava Retryer 能够适用于更多的业务场景,比如网络请求、数据库访问等。此外,Guava Retryer 还具有很好的可扩展性,可以很方便地与其他 Guava 类库集成使用。
三、优雅重试共性和原理
Spring Retry 和 Guava Retryer 工具都是线程安全的重试工具,它们能够支持并发业务场景下的重试逻辑,并保证重试的正确性。这些工具可以设置重试间隔时间、差异化的重试策略和重试超时时间,进一步提高了重试的有效性和流程的稳定性。
同时,Spring Retry 和 Guava Retryer 都使用了命令设计模式,通过委托重试对象来完成相应的逻辑操作,并在内部实现了重试逻辑的封装。这种设计模式使得重试逻辑的扩展和修改变得非常容易,同时也增强了代码的可重用性。
四、总结
在某些功能逻辑中,存在不稳定依赖的场景,这时我们需要使用重试机制来获取预期结果或尝试重新执行逻辑而不立即结束。比如在远程接口访问、数据加载访问、数据上传校验等场景中,都可能需要使用重试机制。
不同的异常场景需要采用不同的重试方式,同时,我们应该尽可能将正常逻辑和重试逻辑解耦。在设置重试策略时,我们需要根据实际情况考虑一些问题。比如,我们需要考虑什么时机进行重试比较合适?是否应该同步阻塞重试还是异步延迟请重试?是否具备一键快速失败的能力?另外,我们需要考虑失败不重试会不会严重影响用户体验。在设置超时时间、重试策略、重试场景和重试次数时,我们也需要慎重考虑以上问题。
本文只讲解了重试机制的一小部分,我们在实际应用时要根据实际情况采用合适的失败重试方案。
参考文档:
Guava-Retrying实现重试机制:https://blog.csdn.net/dxh0823/article/details/80850367
面向失败编程之重试:https://ata.alibaba-inc.com/articles/225831?spm=ata.23639746.0.0.5b38767334nFCk
Springboot-Retry组件@Recover失效问题解决:https://blog.csdn.net/zhiweihongyan1/article/details/121630529
Spring Boot 一个注解,优雅的实现重试机制:https://mp.weixin.qq.com/s/hDRUh0KBV9mA0Nd33qJo7g
图文并茂:一文带你探索HSF的实现原理:https://ata.alibaba-inc.com/articles/181123
自动重试:HSF/Spring-retry/Resilience4j/自研小工具:https://ata.alibaba-inc.com/articles/257389?spm=ata.23639746.0.0.5b38767334nFCk#eqscrU0J
